$3

Procedural Grid for Blender | Geometry Nodes

I want this!

Procedural Grid for Blender | Geometry Nodes

$3
4 ratings

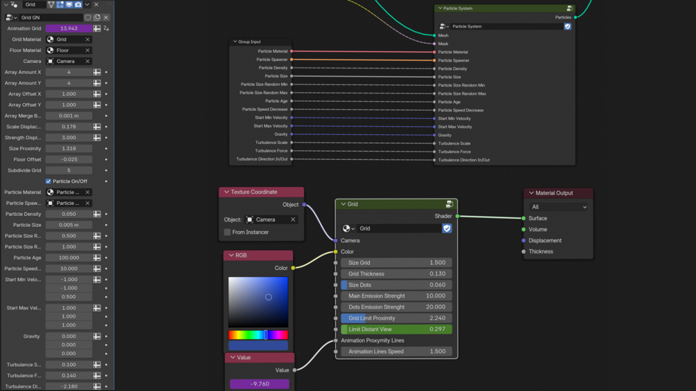
The grid is completely procedural, made on geo nodes and on a procedural shader. Geo nodes and shaders are fully configured for fast work, everything is divided into groups and has all the necessary inputs and outputs for convenient work on animation. The particle system is made on geo nodes, it leaves a trail in the place where the camera passes. The camera is an important component of the setup, it is responsible for the coordinates for the correct and desired effect in the scene. The scene and shader nodes are configured for Cycles and EEVEE.

I want this!
Blender Version
4.2+
Size
2.14 MB

Ratings

5
(4 ratings)
5 stars
100%
4 stars
0%
3 stars
0%
2 stars
0%
1 star
0%
Powered by